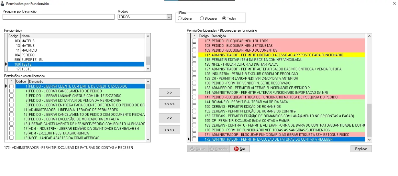
Foi adicionada a permissão código 172 - “ADMINISTRADOR - PERMITIR EXCLUSÃO DE FATURAS DO CONTAS A RECEBER”, trazendo mais segurança para a gestão financeira.
Ao tentar excluir uma fatura, o sistema solicitará o login para autorização. Após a aprovação, a ação fica registrada no histórico de autorizações, garantindo total transparência e rastreabilidade.
Benefícios:
✔ Controle rigoroso sobre exclusões financeiras
✔ Maior segurança e prevenção contra exclusões indevidas
Resultado: proteção reforçada para suas operações financeiras, com mais confiança e responsabilidade.


Este artigo foi útil?
Que bom!
Obrigado pelo seu feedback
Desculpe! Não conseguimos ajudar você
Obrigado pelo seu feedback
Feedback enviado
Agradecemos seu esforço e tentaremos corrigir o artigo