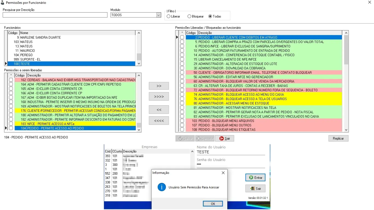
Foi criada a permissão cód. 184, com a descrição: "PEDIDO - PERMITE ACESSO AO PEDIDO". Essa permissão é atribuída por padrão a todos os usuários. Caso seja necessário bloquear o acesso ao módulo de pedidos para um usuário específico, basta remover essa permissão no cadastro do usuário.
Ao tentar acessar a tela de pedidos sem a permissão, será exibida a seguinte mensagem: "Usuário sem permissão para acessar."

Este artigo foi útil?
Que bom!
Obrigado pelo seu feedback
Desculpe! Não conseguimos ajudar você
Obrigado pelo seu feedback
Feedback enviado
Agradecemos seu esforço e tentaremos corrigir o artigo