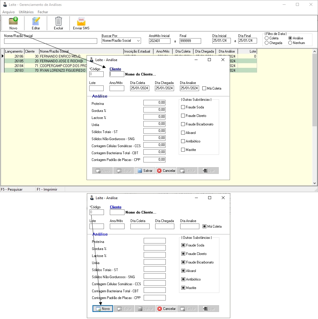
Ao clicar no botão “Novo” vai abrir a tela de lançamento com foco no campo cliente, para inserir um novo registro, só completar os outros campos e salvar. Para inserir um novo registro, digite '0' no campo código para habilitar o botão 'Novo'. Isso manterá o ano/mês e as datas, permitindo o preenchimento dos demais campos posteriormente.

Caminho: Administrador > Leite > Amostragem > Novo
EI: 3915
Este artigo foi útil?
Que bom!
Obrigado pelo seu feedback
Desculpe! Não conseguimos ajudar você
Obrigado pelo seu feedback
Feedback enviado
Agradecemos seu esforço e tentaremos corrigir o artigo