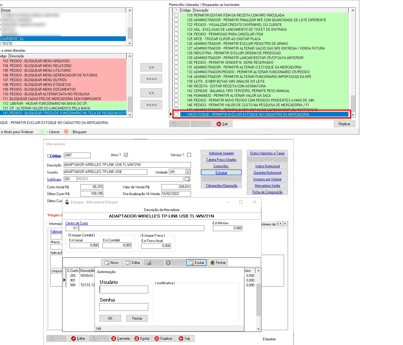
Se a permissão estiver ativa para o usuário, o mesmo poderá excluir o estoque do centro de custo das mercadorias.
Por padrão essa permissão vem desativada evitando exclusões indesejadas.
Caminho: Administrador>Utilitários>Usuários>Gerenciador de Usuários>Permissões.

(EI-3602)
Este artigo foi útil?
Que bom!
Obrigado pelo seu feedback
Desculpe! Não conseguimos ajudar você
Obrigado pelo seu feedback
Feedback enviado
Agradecemos seu esforço e tentaremos corrigir o artigo